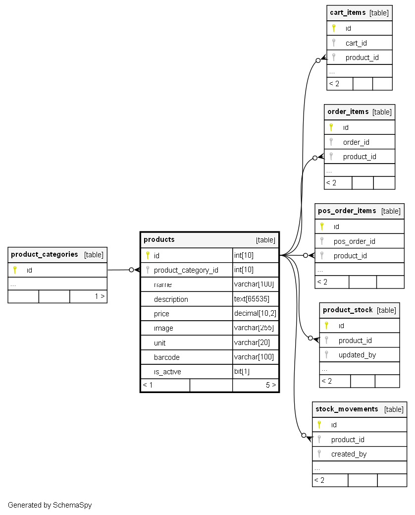
Columns
| Column | Type | Size | Nulls | Auto | Default | Children | Parents | Comments | |||||||||||||||
|---|---|---|---|---|---|---|---|---|---|---|---|---|---|---|---|---|---|---|---|---|---|---|---|
| id | INT | 10 | √ | null |
|
|
|||||||||||||||||
| product_category_id | INT | 10 | √ | null |
|
|
|||||||||||||||||
| name | VARCHAR | 100 | √ | null |
|
|
|||||||||||||||||
| description | TEXT | 65535 | √ | null |
|
|
|||||||||||||||||
| price | DECIMAL | 10,2 | √ | null |
|
|
|||||||||||||||||
| image | VARCHAR | 255 | √ | null |
|
|
|||||||||||||||||
| unit | VARCHAR | 20 | √ | null |
|
|
|||||||||||||||||
| barcode | VARCHAR | 100 | √ | null |
|
|
|||||||||||||||||
| is_active | BIT | 1 | √ | 1 |
|
|
Indexes
| Constraint Name | Type | Sort | Column(s) |
|---|---|---|---|
| PRIMARY | Primary key | Asc | id |
| product_category_id | Performance | Asc | product_category_id |

